Integration des Produkt-Prozess-Ressource-Modells auf Basis von SysML
Zielstellung:
Im Fokus dieses Arbeitspakets steht die Zusammenführung von cybertronischen Produkten (CTP) und Produktionssystemen (CTPS). Das Hauptziel dabei ist die Erarbeitung eines integrierten Modells aus Beschreibungssystematik und Prozessrahmenwerk, welches alle Prozesse zur Entwicklung von CTP und CTPS beinhaltet. Weiterhin sollen die Schnittstellen zwischen der Produkt- und der Produktionssystementwicklung identifiziert und durch neue Prozesse in das integrierte Modell eingearbeitet werden. Weiterhin sollen die Ergebnisse anhand eines Anwendungsszenarios validiert werden.
Ergebnisse:
Integration von Beschreibungssystematik und Prozessrahmenwerk
Für die Integration des Prozessrahmenwerks mit der Beschreibungssystematik (jeweils für CTP und CTPS) wurde ein Konzept erarbeitet, dass auf den Beteiligten im Entwicklungsprozess, bzw. ihren Prozessrollen und ihren definierten Sichten (Views), die sie verwenden, basiert (siehe Abbildung 1). Das Prozessrahmenwerk besteht aus Prozessaktivitäten, die in einem Aktivitäten-Verzeichnis abgebildet sind und Views verwenden. Jede Aktivität verfügt über eine verantwortliche Prozessrolle, die die jeweilige Aktivität ausführt. Alle Prozessrollen sind ebenfalls in einem Verzeichnis abgebildet. Die Prozessrollen nutzen dabei die Informationen der Beschreibungssystematik und haben definierte Sichten (Views) auf die Beschreibungssystematik bzw. die Ontologie.

Abbildung 1: Ontologie/Modell zur Integration von Beschreibungssystematik und Prozessrahmenwerk
Weiterhin wurden für die Entwicklung von CTPS eine Systemebene und neue Fachdisziplinen definiert.
Konzept zur Integration von CTP und CTPS
Die Planung des CTPS baut auf Informationen der CTP-Entwicklung auf. Zwischen der CTP- und der CTPS-Entwicklung existiert eine Vielzahl von Schnittstellen, wie z. B. die Abstimmung erster prinzipieller Lösungen, die Übergabe von Produktvarianten oder die Rückmeldung des CTPS über die Herstellbarkeit. Die erste Schnittstelle ist der Übergang vom CTP- zum CTPS-Modell, der in diesem Arbeitspaket durch die Übergabe einer ersten Strukturierung des Produktes an die Produktionssystemplanung realisiert wurde. Basis dafür ist die modellbasierte Beschreibung des CTP durch spezifische, produktionsbezogene Produktmerkmale, die die Struktur des Produktes in einem Blockdefinitionsdiagramm abbilden. Produktmerkmale sind für die Produktion eines Produktes relevante Eigenschaften, die mindestens einen Produktionsprozess erfordern, wie z. B. „Loch“ oder „Schraubverbindung“. Sie sind in der ersten Iteration der Systemebene des CTP in einem niedrigen Detailierungsgrad beschrieben, werden jedoch mit jeder weiteren Iteration konkretisiert. Aufbauend auf den Produktmerkmalen werden durch die Produktionssystemplanung Produktionsprozesse definiert (siehe Abbildung 2, Schritt ①), die abstrakt und möglichst lösungsneutral die Erzeugung eines Produktmerkmals (z. B. „Loch hinzufügen“, „Schraubverbindung erzeugen“) beschreiben. Im Weiteren Verlauf der Produktionssystemplanung werden die Produktionsprozesse detailliert, Produktionsverfahren identifiziert und auf deren Basis Ressourcen ausgewählt, die über die Fähigkeiten verfügen, die Produktionsprozesse durchzuführen (siehe Abbildung 2, Schritt ②-⑥).
Abbildung 2: Konzept zur Integration von CTP- und CTPS-Entwicklung
Zur Umsetzung des Konzeptes wurden sowohl auf CTP- wie auch auf CTPS-Seite neue Prozesse und Views definiert. Die Produktmerkmale im CTP-Modell können sowohl schon sehr früh auf der Kontextebene auf Basis bekannter externer Schnittstellen des Systems als auch auf der technischen Lösungsebene beschrieben werden.
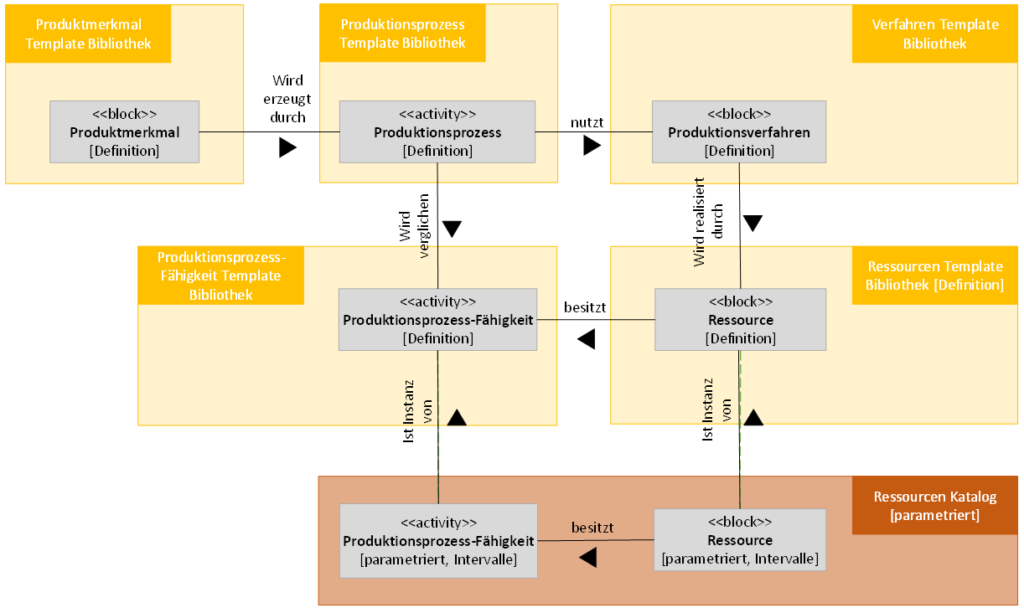
Für eine Wiederverwendung im Entwicklungsprozess wurden weiterhin für alle beteiligten Elemente Bibliotheken definiert (siehe Abbildung 3).
Abbildung 3: Bibliotheken und Kataloge
Das erarbeitete Konzept wurde anhand des Anwendungsszenarios „Zylinderkopfproduktion“ validiert.


